可视化工具
概述
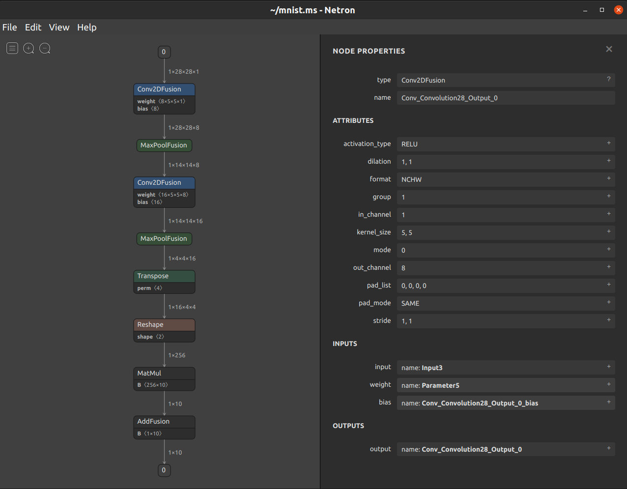
Netron是一个基于Electron平台开发的神经网络模型可视化工具,支持许多主流AI框架模型的可视化,支持多种平台(Mac、Windows、Linux等)。Netron支持MindSpore Lite模型,可以方便地查看模型信息。如下图所示,使用Netron加载.ms模型后,可以展示模型的拓扑结构和图、节点的信息等。

功能列表
支持加载
.ms模型,要求MindSpore Lite版本>=1.2.0;支持查看子图;
支持拓扑结构和数据流
shape的展示;支持查看模型的
format、input和output等;支持查看节点的
type、name、attribute、input和output等;支持结构化的
weight、bias等数据的查看与保存;支持可视化结果导出为图片保存。
使用方式
ms模型的支持代码已经合入官方库。Netron的下载地址为 https://github.com/lutzroeder/netron/releases/latest,作者不定期更新并发布Release版本。用户按照以下方式安装Netron,将模型拖入窗口即可打开。
macOS: 下载
.dmg文件或者执行brew cask install netronLinux: 下载
.AppImage文件或者执行snap install netronWindows: 下载
.exe文件或者执行winget install netronPython服务器:执行
pip install netron安装Netron,然后通过netron [FILE]或netron.start('[FILE]')加载模型浏览器:打开 https://netron.app/
开发调试
使用开发版本
步骤1:通过git clone https://github.com/lutzroeder/netron克隆一份源码
步骤2:进入netron目录,执行npm install
步骤3:执行make build进行编译,在./dist路径下将生成可执行程序
使用JavaScript调试模型
在调试模型时,在netron文件夹下,先在./test/models.json中添加调试模型的信息,然后使用node.js调试./test/model.js脚本即可。